Tosska DB Ace Enterprise 产品系列

Tosska DB Ace Enterprise (DBAO™) for Oracle
非常智慧
智能 SQL 调优 — 超越人类智慧
集预测、查找和解决问题于一身的实用工具
市场上传统的监控和SQL审查工具主要通过定位高资源消耗的 SQL 或基于 SQL 基本语法和分析查询计划来筛选 SQL。Tosska DB Ace Enterprise 是一款极具创新的工具,它不仅可以向您展示从单SQL 运行状况到数据库整体 SQL 的性能情况, 还可以帮助您预测数据库在不同环境中的性能变化。此外DB Ace Enterprise 高度集成了强大的人工智能SQL调优功能,通过更为友好的用户界面,极大简化了从性能预测、问题识别到调优解决问题的过程,以帮助您快速解决 SQL 的性能问题。
| 模块 | 功能 | 功能描述 |
| 审查 SQL – 性能跟踪器 | 预测问题 | 性能跟踪器可以帮助您跟踪数据库环境更改后(例如:更新统计数据、数据库迁移、数据库升级等)的性能变化。 |
| 审查SQL | 查找问题 | 审查数据库的整体 SQL 运行状况,通过 SQL 语法、查询计划和执行统计信息,将 SQL 语句分类到不同的问题区域。 |
| 优化SQL | 解决问题 | 使用人工智能引擎,通过 SQL语法改写、SQL提示注入以及索引建议进行 SQL 语句优化。 |
| 优化 SQL Plan | 解决问题 | 使用人工智能引擎,通过 SQL 提示注入技术进行SQL 语句优化,最后使用 Oracle 的 SQL Patches 或Plan Baselines 进行部署,过程无需更改源代码即可完成 SQL 语句优化。 |
| 优化 DB Link SQL | 解决问题 | 针对分布式数据库环境中的 DB Link SQL 语句,嵌入了专门定制的 SQL语法改写和特定的 SQL提示注入,进行 SQL 语句优化。 |
| 优化 Top SQL | 解决问题 | 从 Oracle AWR 或 SGA 中提取高资源消耗的 SQL 语句,以便批量进行 SQL 调优。 |
| 建议全局索引 | 解决问题 | 使用专有的人工智能技术,为从 SGA 或 AWR 捕获的一组给定 SQL 工作负载推荐最佳 N 个索引。 |
| 管理SQL Patches | 管理维护 | 启用/禁用和管理Oracle SQL Patches. |
| 管理SQL Plan Baselines | 管理维护 | 启用/禁用和管理Oracle SQL Plan Baselines. |


厌倦了缓慢的报表、迟滞的应用程序以及永无止境的 SQL 调优猜测?Tosska DB Ace 企业版就是您的专属性能工程师。它在数据库层面重写查询,无需任何代码修改。
主要收益
- 即时修复查询: 即使是无法修改源代码的打包软件,也能在不修改源代码的情况下进行优化。

- 挖掘隐藏的性能提升空间: 超越 PostgreSQL 查询规划器的局限,寻找您从未知晓的更快执行计划。

- AI 驱动的索引: 推荐经过测试并根据您的数据量身定制的索引组合。

- 及早发现问题:自动检测速度最慢的查询,并提供完整详细信息。

- 更快的应用和报表。
- 节省大量调优时间。
- 安全的数据库级修改。
- 突破 PostgreSQL 的性能限制。
- 赋能整个团队。

Tosska DB Ace for SQL Server 简介
Tosska DB Ace 是一款拥有完整SQL调优解决方案的产品,通过SQL语法改写、查询提示注入、计划指南、查询存储以及索引建议等各个方面,应用先进的自动化人工智能调优技术,以最大限度提高 MS SQL Server 数据库的SQL语句性能。
| 模块 | 功能描述 |
| SQL调优 – 语法改写及提示注入 | 使用人工智能 SQL 语法改写和提示注入技术来调优SQL语句。 演示视频: Tune SQL Tune SQL 1st Tune SQL Setrowcount |
| SQL调优 – 索引建议 | 使用人工智能算法推荐索引来改进SQL语句。 演示视频: Tune SQL Index |
| SQL调优 – 计划指南模块 | 使用计划指南来调优SQL语句,无需更改程序源代码。 演示视频: Tune PG standalone Tune PG Batch Tune PG Object |
| SQL调优 – 查询存储模块 | 从查询存储中提取 SQL 并对其进行调优,而无需更改程序源代码。 演示视频: Tune SQL QS |
| 计划指南管理 | 启用/禁用和管理已部署的计划指南。 |
| 查询存储管理 | 启用/禁用和管理查询存储中的强制查询。 |

DB Ace Enterprise (DBAM™) for MySQL®
非常智慧
智能 SQL 调优 — 超越人类智慧
找到并用正确的工具解决性能问题
Tosska DB Ace Enterprise是一个款创新和突破性的工具,专为MySQL设计,帮助您全面了解数据库性能。它可以监控每个条SQL执行的行为,并提供对整体数据库性能的更广泛视角。DB Ace Enterprise配备了强大的人工智能驱动的SQL调优功能,使用户能够优化他们的SQL性能,无论是否需要修改源代码。
| 模块 | 功能描述 |
| 监控 SQL | 实时监控多个数据库中的SQL语句和性能,通过性能模式(Performance Schema)实现。 演示视频 |
| 审查SQL | 对数据库的整体SQL健康状况进行分析,并根据不同类别中的资源消耗,识别高负载的SQL语句。 演示视频 |
| 调优SQL | 利用人工智能的SQL重写和提示注入技术,对SQL语句进行优化和微调。 演示视频 |
| 为Rewriter插件调优SQL | 基于MySQL Rewriter Plugin的人工智能SQL调优技术,对SQL语句进行优化和微调,而无需对源代码进行任何修改。 演示视频 |
Tosska SQL Tuning Expert 产品系列
非一般的SQL调优工具 !
市场上大部份的 SQL 调优产品都旨在提供更好的查询计划可视化、统计资料分析、高成本执行计划步骤指示,虽然有一些尝试提供根据经验法则的SQL语法建议,但很少能直接提供令人满意的自动SQL语句优化。它们需要用户有深入的 SQL 调优知识,并愿意花费日常工作以外额外的精力来调优 SQL。其实用户所真正期望的,是无需用户干预,让用户通过一些简单的点击,就可以为性能不佳的SQL语句提供更好的解决方案的一键式自动调整SQL语句的优化工具。
世界领先的人工智能SQL改写技术
有经验的DBA或开发人员通常都采用改写来调优SQL,但是改写SQL是个耗时的工作,即便是资深DBA或开发人员都需要花费数小时甚至几天来进行改写和测试一条SQL语句,而且由于人手工作的限制,有些潜在的改写并不能发现,一些改写出来的SQL效果并不理想。Tosska人工智能SQL改写引擎不仅节省开发人员改写和测试问题SQL的时间,往往还能探索出即便是有经验的DBA都无法发现的SQL写法,从而得到最优SQL。此外,Tosska人工智能改写SQL还可以配合我们的提示组合算法一起工作,从而进一步探索更多的查询计划,这个即便是最有经验的DBA都很难实现。

产品详细信息 | 下载TSE Pro™ | 购买TSE Pro™许可证
Tosska SQL Tuning Expert Pro (TSE Pro™) for Oracle®是针对甲骨文数据库的完整的SQL调优解决方案。它提供SQL语法重写、查询提示组合和索引建议,突破任何特性的限制,以取得SQL的最佳性能。

世界领先的的针对Oracle数据库的人工智能SQL改写与提示注入技术
Tosska人工智能SQL改写与提示注入引擎是针对Oracle数据库的具有世界领先的SQL改写技术,它不仅节省开发人员改写和测试SQL的时间,往往还能探索出即便是有经验的DBA都无法发现的SQL写法,从而得到最优SQL。此外,Tosska人工智能改写SQL还可以配合我们的提示组合算法一起工作,从而进一步探索更多的查询计划,这个即便是最有经验的DBA都很难实现。
控制执行计划功能可以帮助您调优SQL,即使您没有源代码。
Tosska SQL Tuning Expert Pro (TSE Pro™) for Oracle®还提供了一个创新的控制执行计划功能,用户可以在修改或者不修改程序中SQL源代码的情况下,优化SQL性能。此外,用户可以用一份SQL源代码,为各种规模的生产数据库部署不同的查询计划;它也特别适合优化无法修改源代码的第三方软件。而对于应用程序的开发人员来说,SQL调优也变得比以往更加的容易,因为可以通过它改进有问题的SQL语句,无需经过软件开发周期中耗时的单元测试、集成测试和程序实现,就能轻易完成了工作。

基于工作负载的智能索引优化器
除了智能SQL调优功能外,TSE Pro™还提供强大的索引建议功能,以帮助用户检查和探索在当前数据库环境中可能缺少的潜在索引。
它是一个智能成本感知的索引建议引擎,可帮助用户检查其现有数据库环境,是否有新索引可以提高给定的一批SQL语句的性能。该引擎可以处理多达数千条SQL 语句,并为您提供一个优于人类专家的合理建议。

| 功能 | 描述 |
|---|---|
| 优化SQL – SQL改写 | 通过重写语义上等价的SQL进行SQL调优 |
| 优化SQL – 提示注入 | 通过查询提示注入进行SQL调优 |
| 优化SQL – 单条SQL的索引建议 | 为一条SQL提供索引建议进行SQL调优 |
| 控制执行计划 | 通过绑定执行计划调优SQL,不需要更改源代码 |
| 优化Top SQLs | 从SGA或AWR中查找并调优高消耗的SQL |
| 建议全局索引 | 可同时作用于数千条SQL,基于工作负载的索引建议 |
| 管理SQL Patches | SQL Patches功能维护 |
| 管理Plan Baselines | Plan Baselines功能维护 |

Tosska SQL Tuning Expert Pro (TSEG Pro™) for OpenGauss®
非常智慧智能 SQL 调优 — 超越人类智慧
Tosska SQL Tuning Expert Pro(TSEG Pro™)for openGauss®是一款针对openGauss®数据库而设计,提供openGauss提示、SQL 语法重写和索引推荐,能以最大限度地提高openGauss SQL的性能而不会损害任何特定功能的限制的,完整的智能SQL调优解决方案。
openGauss SQL语句的机器调优
由于openGauss提示和语法重写组合存在大量可能的排列组合,对于人工专家来说,手动探索所有选项变得不切实际,特别是对于复杂的SQL语句而言。此外,即使经过多次尝试和错误,也无法保证DBA或开发人员能够找到最佳解决方案。TSEG Pro™利用Tosska开发的专有机器调优技术,模拟了人工专家进行的SQL调优过程,探索给定SQL语句的各种openGauss提示和语法重写的组合,旨在提高其执行速度。
针对Cursor SQL和Dynamic SQL采用了专门的调优技术
Cursor SQL和Dynamic SQL是两种不同类型的SQL语句,需要采用专门的调优技术来优化它们的性能。开发人员尝试在动态SQL环境中调优Cursor SQL时,可能会遇到挑战(如openGauss Data Studio)。
Tosska SQL Tuning Expert提供了一个独特的功能,专门针对Cursor SQL调优。通过选择Cursor SQL选项,整个调优过程将针对游标环境进行定制,从查询计划生成到SQL执行。这确保了生成的优化SQL替代方案最适合在应用程序中执行Cursor SQL,从而改善应用程序的整体性能和效率。

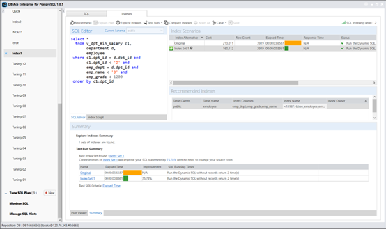
截图展示了Tosska SQL Tuning Expert如何在几分钟内轻松探索千个SQL替代方案,而这通常需要一个人工专家数月的工作量。
在部分或全部SQL替代执行计划的基准测试之后,最佳的SQL替代方案将与原始SQL语句一起呈现在屏幕上。整个过程完全自动化,无需用户干预。该结果代表了在给定SQL语句下,openGauss可以生成的数千个潜在执行计划中的最佳解决方案。这种详尽的搜索和测试过程超出了人工专家的能力。
SQL语句索引调优的无妥协功能
如果您有关键任务的 SQL 语句调优,并对语法调整不满意,您可以通Tosska SQL Tuning Expert Pro 提供的基于人工智能的索引调优功能,来提高您的 SQL 查询和语句的性能,而不会有任何妥协。我们的推荐索引功能为您提供多组索引,供您在 SQL 语句中测试,帮助您发现 SQL 查询的最佳性能能力。

用户可以确定分配给索引搜索过程的时间,每个推荐索引集中的最大索引数,以及每个建议的复合索引中的最大列数。用户可以微调数据采样率,以优化引擎在不同环境中的速度,从而实现更好的性能。
* 请留意,Tosska SQL Tuning Expert Pro (TSEP Pro™) for PostgreSQL® 现已被功能更强大的产品 – Tosska DB Ace Enterprise (DBAP™) for PostgreSQL® 所取代。
Tosska SQL Tuning Expert Pro (TSES Pro™) for SQL Server® 现已被功能更强大的产品 – Tosska DB Ace Enterprise (DBAS™) for SQL Server® 所取代。
Tosska SQL Tuning Expert (TSEM™) for MySQL® 則已被功能更强大的产品 – Tosska DB Ace Enterprise (DBAM™) for MySQL® 所取代。
而Tosska SQL Tuning Expert (TSE™) for Oracle® 則已被功能更强大的产品 – Tosska SQL Tuning Expert Pro (TSE Pro™) for Oracle® 所取代。















